Active Object
Design pattern to facilitate asynchronous programming
Aug 31, 2025
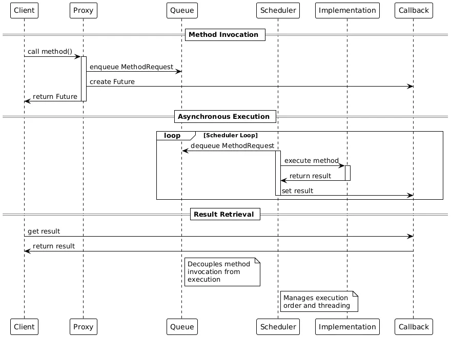
Active Object is a design pattern to facilitate asynchronous programming. With the Active Object pattern, we decouple method invocation from method execution with the help of a queue and scheduler.
Components
- Interface - Provides the publicly accessible methods
- Pending requests list - A list of pending requests from clients
- Scheduler - Decides which request to execute next
- Implementation - The implementation of the active object methods
- Callback or variable - For the client to receive the result
Linked References
Active Recordnote
"...both as business data and repository layer. Note Different from the Active Object Pattern...."