gRPC
Explains Google Remote Procedure Call
Jul 16, 2025
gRPC is Google’s Remote Procedure Call framewor that represents an extension of traditional rpc systems.
- Protocol Buffers: gRPC uses protocal buffers as its interface definition language
- Code Generation: The protocol buffer compiler generates server-side code from .proto files
- HTTP/2 Foundation: gRPC is built on top of HTTP/2 to provide high-performance communication at scale
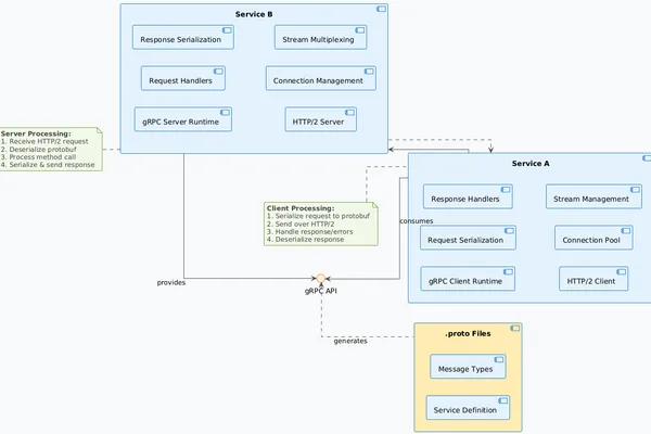
Workflow
- Define the Protocol Structure: Create .proto files that define the service interface and message types
- Compile: The protocol buffer compiler processes the .proto file and generates server-side code
gRPC leverages HTTP/2 streams for efficient communication:
- Multiple Streams: Allows multiple streams of messages over a single long-lived TCP connection
- Concurrent Calls: Enables many concurrent RPC calls over a small number of TCP connections
- Performance: Provides high-performance communication foundation at scale
Characteristics
- High Performance: Built on HTTP/2 for efficient communication
- Language Agnostic: Protocol buffers support multiple programming languages
- Streaming Support: Supports various streaming patterns (unary, server streaming, client streaming, bidirectional streaming)
- Connection Efficiency: Multiplexes multiple calls over fewer TCP connections
Linked References
rpcnote
"...were developed, such as RMI (Remote Method Invocation) and, more recently, gRPC (Google Remote Procedure Call)...."